Инструменты пользователя

Инструменты сайта


apiv5_adev

Назад


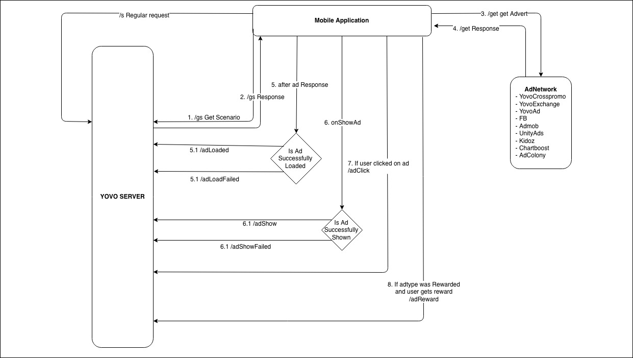
Схема взаимодействия application и серверов YOVO

1. /gs Запрос на получение порядка отображений рекламы (сценарий)
2. /gs REPONSE - ответ сервера с порядком отображения рекламы
3. /get Запрос к серверу рекламы YOVO или стороннему для получение рекламной ссылки
4. /get RESPONSE - ответ от сервера рекламы с рекламой
5. Попытка приложением загрузить рекламу
 5.1 /adLoaded  - в случае удачной загрузки
 5.2 /adLoadFailed - в случае неудачной загрузки
6. Попытка показа рекламы
 6.1 /adShow  - в случае удачного показа
 6.2 /adShowError  - в случае ошибки при показе
7. /adClick - в случае клика пользователем по рекламе
8. /adReward - при adType = Rewarded в случае удачного получения пользователем награды за просмотр
apiv5_adev.txt · Последние изменения: 2019/10/15 08:39 (внешнее изменение)