Перейти к содержанию
YovoAds
Инструменты пользователя
Войти
Инструменты сайта
Найти
Инструменты
Показать исходный текст
История страницы
Ссылки сюда
Недавние изменения
Управление медиафайлами
Все страницы
Войти
>
Недавние изменения
Управление медиафайлами
Все страницы
Вы посетили:
•
yovokids_api_storage
•
yovokids_api
•
apiv5_adev_load
•
mysql
•
logbook_chat_getfile
•
apiv5client_qurator_event_adunit_loadfailed
•
apiv5client_yovoads_init
•
apiv5_adev_loadfail
•
v6.init.inapp
•
apiv5_adev
apiv5_adev
Это старая версия документа!
Назад
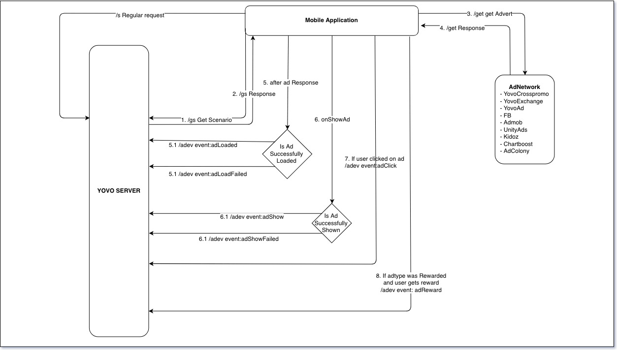
Схема взаимодействия application и серверов YOVO
apiv5_adev.1542884994.txt.gz
· Последние изменения: 2019/10/15 08:48 (внешнее изменение)
Инструменты страницы
Показать исходный текст
История страницы
Ссылки сюда
Наверх