Инструменты пользователя

Инструменты сайта


apiv5_adev

Это старая версия документа!


Назад


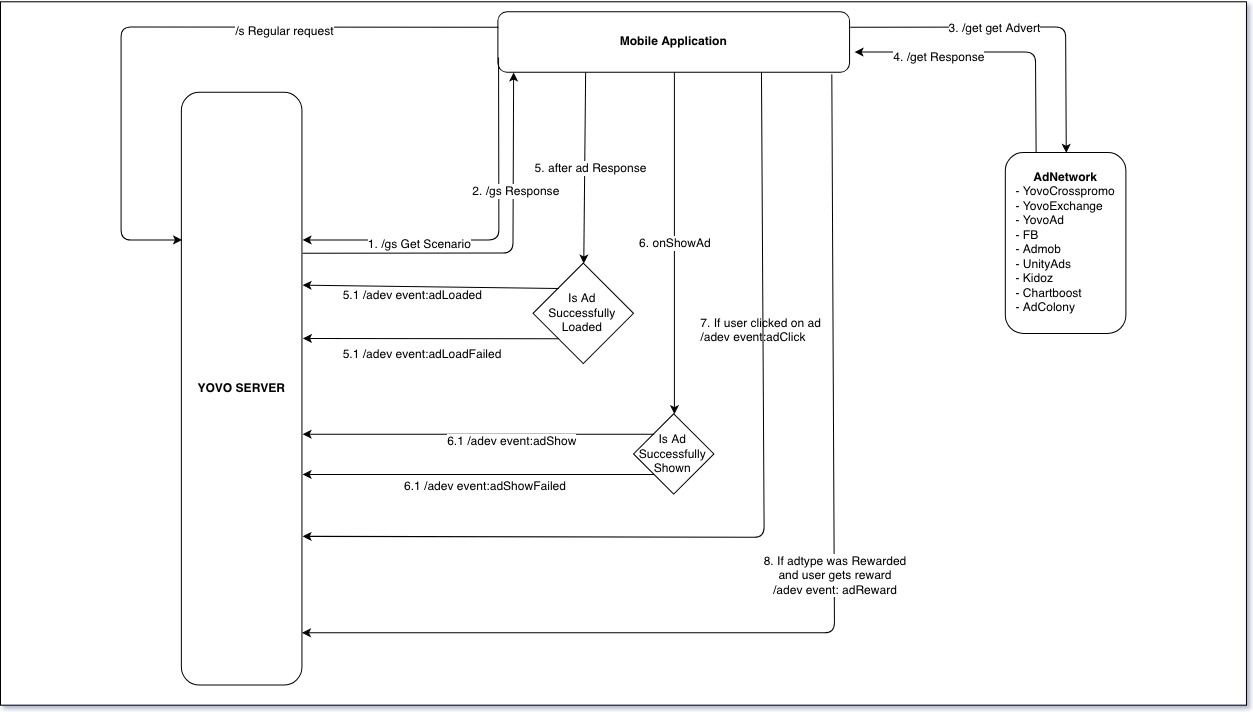
Схема взаимодействия application и серверов YOVO

  1. /gs Запрос на получение порядка отображений рекламы (сценарий)
  2. /gs REPONSE - ответ сервера с порядком отображения рекламы
  3. /get Запрос к серверу рекламы YOVO или стороннему для получение рекламной ссылки
  4. /get RESPONSE - ответ от сервера рекламы с рекламой
  5. /adev
  6. - Элемент нумерованного списка
apiv5_adev.1542885228.txt.gz · Последние изменения: 2019/10/15 08:46 (внешнее изменение)